Querious for Mac 是一款全新的MySQL数据库管理应用程序,允许您查看、搜索、编辑、导入、导出、生成、配置和监视MySQL和兼容数据库比以往任何时候都容易。Querious是功能齐全,响应快速,且转为macOS开发设计,所以感觉和完全符合Mac软件的工作原理。使用Querious,您甚至可以在类似电子表格的文档中打开原始CSV或Tab文件。

Querious软件安装包下载完成后,打开软件包如上图,请参照 苹果电脑mac拖拽安装软件 进行安装即可。
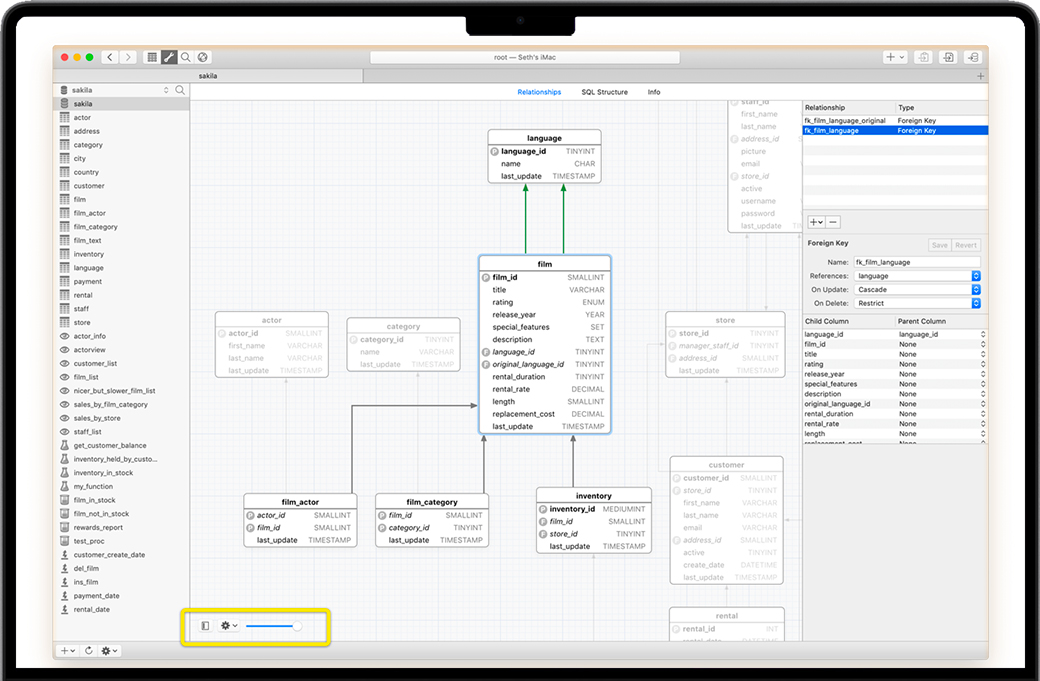
表格内容内容视图充满了方便的特性,例如灵活的多条件过滤器、简单的多行值赋值、行复制、复制到剪贴板以及通过外键跳转到相关表。 方便过滤轻松构建一个多条件过滤器,以找到您想要查看的正确记录。你甚至可以复制结果选择声明。 JSON,二进制,复选框将值编辑为文本、JSON(具有完整的语法验证和着色)、二进制,甚至可以编辑为“boolean”列的简单复选框。 外键当一个表包含外键时,单击外键id值旁边的箭头立即跳转到相关记录。 编辑一切其他数据库程序将有一个很好的编辑器来查看表内容和查询,但是在支持其他对象类型时,它就完全不够用了。Querious一路走来,为一切你需要。 避免编写查询简洁明了的编辑器允许您快速查看和更改数据库的结构组成,而无需编写查询。 所有类型的编辑器定义和编辑表列、索引、主键和外键、触发器、事件、函数和过程的完整接口。Querious不仅仅停留在表内容上。 MySQL助手Querious中的各种编辑器是扩展MySQL知识的一个很好的方法,通过学习可用的内容并使其易于使用和更改。 呼叫功能和程序设置函数和过程参数,甚至可以轻松调用过程而不必使用查询。 触发器将SQL代码设置为在表中发生任何插入/更新/删除之前或之后运行。 事件事件是计划在特定时间或重复发生的间隔运行的SQL代码。 导入导出及复制Querious不仅可以快速导入和导出,还可以“复制”视图、触发器、函数、过程、事件甚至表包括他们的数据内容,在同一数据库内,在同一服务器上的数据库之间,或在完全不同的服务器之间!更令人印象深刻的是Querious可以复制整个数据库,甚至在服务器之间。 导出整个服务器一次将单个表中的任何内容导出到多个数据库。您甚至可以导出整个服务器的内容以进行完整备份。 导出预设经常导出同一组表/数据库等?将导出设置保存为预设,并可以反复使用以节省时间。 导入默认值导入CSV或Tab时,请指定用于未映射列或空列的默认值。 多种格式导入或导出SQL、CSV和Tab文件,并进行微调以适应程序之间任何细微的格式差异。 压缩文件大数据?小文件。Querious可以直接从压缩的.gz文件导出和导入,以最大限度地节省空间。 导入时创建表导入CSV或Tab文件时,可以直接从导入的数据创建新表,指定字段名和类型。 自定义查询当您需要执行自定义联接、子选择、运行时,高级自定义查询得到了充分的支持改变语句,或任何其他类型的查询。 语法突出显示SQL关键字、值和标识符的快速语法突出显示。 快速自动完成自动完成MySQL关键字、数据库名称、表/视图/函数/等名称,甚至列名。 多个代码编辑器打开任意多个独立的查询选项卡(代码编辑器),每个选项卡都有独立的结果。 组织保存的查询方便的“收藏夹”栏用于经常使用的查询,以及一个高度组织化的侧栏,用于大的查询集合。 查询重新格式化通过重新缩进和大小写更正的重新格式化,保持代码干净。你甚至可以缩小你的SQL来嵌入代码中。 表格参考使用方便的侧边栏来引用表中的列名和类型。 服务器管理Querious不仅可以帮助您管理表中的数据,还可以让您快速查看服务器的状态,如使用的带宽、连接数,以及查看服务器上运行的查询/进程。您还可以设置和管理用户权限、事件调度器、服务器变量,并且当文件系统访问被授权时(对于远程主机,通过SSH),Querious甚至可以显示服务器上记录的错误和慢速查询。 访问记录查看Querious执行的每个查询。 用户添加或删除用户,并更改权限。 服务器状态浏览一下信息的概述。 过程查看服务器上运行了多少个查询以及哪些查询。 事件查看所有计划的SQL事件的完整列表。 服务器变量检查并更改会话级和服务器级变量。 错误日志访问MySQL报告中的错误日志。 慢查询日志找出哪些查询耗时太长。 InnoDB状态高级用户可以快速访问引擎状态。 表关系对表之间的关系以及建立这些关系的键有一个高层次的概述。查看表如何从外键连接到主键。 人工钥匙只有在Querious中才能指定人工钥匙它将两个表关联起来,模拟PK/FK关系,而不修改数据库。 导出为PDF“关系图”视图甚至可以导出为PDF格式,以便包含在文档中。 缩放、字段和类型放大和缩小,显示和隐藏字段名称和类型。甚至可以隐藏没有连接的表。 数据库结构比较在处理不断变化的数据库结构时,有时开发和生产环境可能会分开。通过Querious中的数据库结构比较,您可以比较两个数据库,找出它们之间的所有差异,甚至采取必要的更改使它们相同。 第一步在选择要比较的服务器上的数据库之后,选择要比较的模式对象类型以及要忽略的方面。 第二步Querious将比较结构并显示结果。选择要忽略的差异。 第三步最后,将显示并执行同步脚本,以将所选的更改应用于源数据库。 数据文件编辑器Querious有一个强大的内置编辑器,可以像电子表格一样直接编辑CSV和Tab文件。如果客户机给你一个CSV文件,里面有奇怪的列或格式错误的数据,你可以很容易地清除它的查询。 需要对所有列应用正则表达式替换还是只对一列应用正则表达式替换?你可以!需要将多个列连接在一起吗?没问题!需要将一列拆分为多个列?那也没问题! 在CSV格式中,你可以很容易地在CSV文件和过滤文件之间进行转换。 |